Ozon · Commercial Architecture · 2007–2009

Commercial Operating System

Интегрированная коммерческая модель, объединяющая ассортимент, ценообразование, планирование, маркетинг и поставщиков в единую управляемую систему.

Общая архитектура

Коммерческий блок функционировал как координационный центр между закупками, маркетингом, финансами и IT.

Это была ранняя data-driven система управления маржинальностью, оборачиваемостью и ростом.

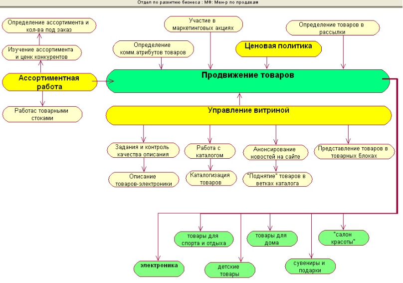
Полная схема коммерческой модели

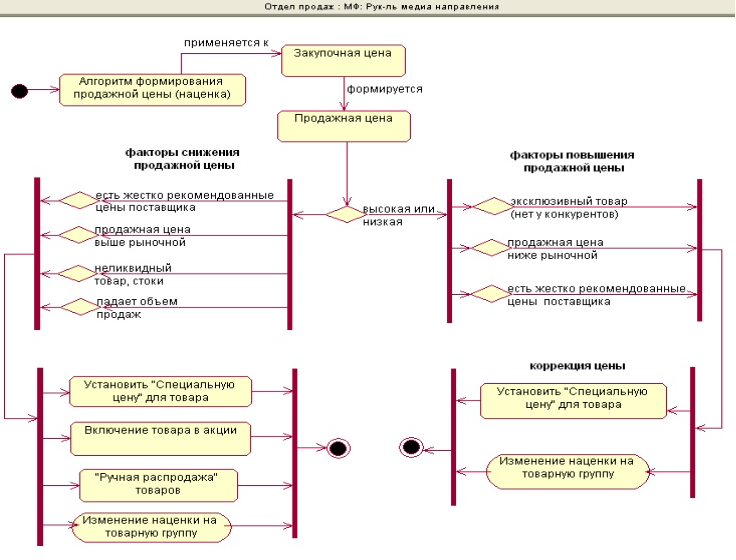
Коммерческий процесс 1
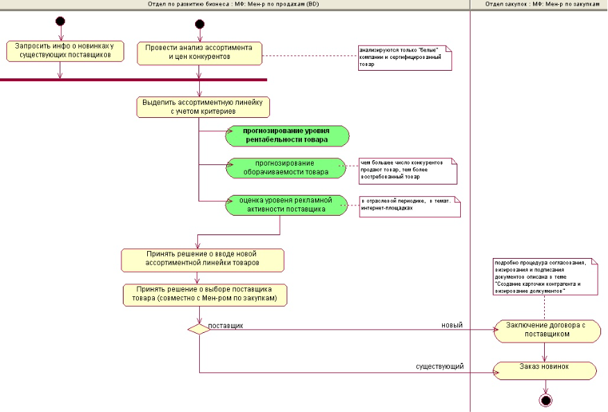
Коммерческий процесс 2
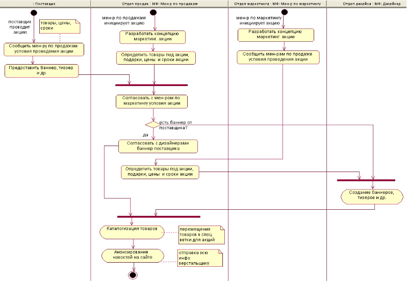
Коммерческий процесс 3
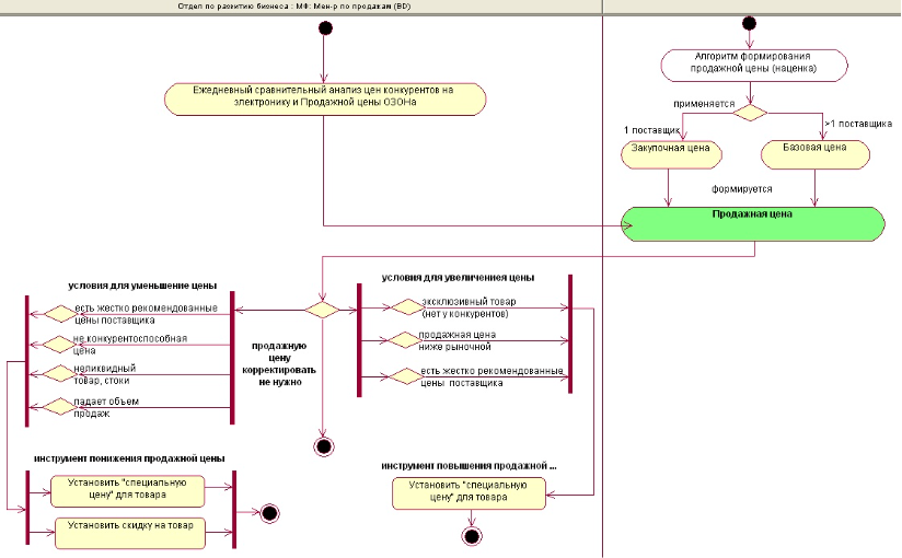
Коммерческий процесс 4
Коммерческий процесс 5
Коммерческий процесс 6
Коммерческий процесс 7
Коммерческий процесс 8
Коммерческий процесс 9
Коммерческий процесс 10
Коммерческий процесс 11
Коммерческий процесс 12
Коммерческий процесс 13
Коммерческий процесс 14
Коммерческий процесс 15

Стратегический вывод

Коммерческая модель Ozon представляла собой интегрированную систему, где ассортимент, цена, прогнозирование и маркетинг были объединены в единую управляемую архитектуру.